How to import NFA Mib into Spectrum
search cancel

How to import NFA Mib into Spectrum

book

Article ID: 47145

calendar_today

Updated On:

Products

Network Flow Analysis

Issue/Introduction

Introduction:

NFA SNMP MIB Imported into CA Spectrum using the MIB Tools have an issue that all Flow and Data Thresholds traps is not being compiled/translated.


Instructions:

The Mib from \CA\NFA\REPORTER\mib directory contain SNMPv1 traps (TRAP-TYPE) and SNMPv2 notification (NOTIFICATION-TYPE) in one file.

This MIB must be splited in two different files for CA Spectrum to work with all trap mappings.

From Spectrum OneClick Server, Open the Oneclick

Go to:

 - Tools

 - Utilities

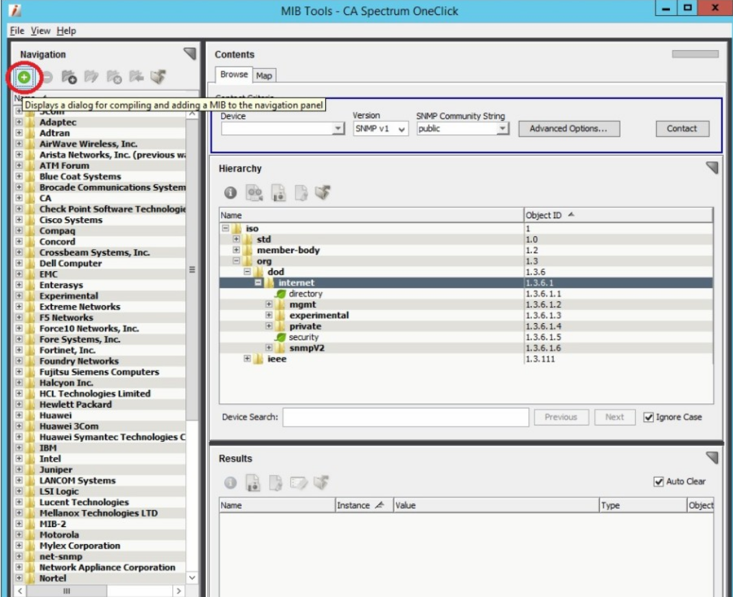
 - Mib Tools

 


User-added image  

Click on "+" to Add the Mib Files:

 


User-added image  

Finally just Browse to each file

 


User-added image




   

Environment

Any NFA and Spectrum version

Resolution

Attached the Files to be imported into Spectrum

Reporter.txt

NFA.txt

Attachments

1561381224292__Reporter.txt get_app
1561381215676__NFA.txt get_app