SoapUI encountered "policy limit exceeded" on try to attach document to request.
search cancel

SoapUI encountered "policy limit exceeded" on try to attach document to request.

book

Article ID: 45417

calendar_today

Updated On:

Products

CA Service Desk Manager CA Service Management - Service Desk Manager ServiceDesk

Issue/Introduction

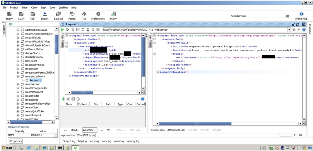
SoapUI encountered error on try to attach a document to request

Error message

Error - could not perform the operation, policy limit exceeded

Steps to Reproduce:

<soapenv:Envelope xmlns:soapenv="http://schemas.xmlsoap.org/soap/envelope/" xmlns:ser="http://www.ca.com/UnicenterServicePlus/ServiceDesk">
   <soapenv:Header/>
   <soapenv:Body>
      <ser:createAttachment>
         <sid>##########</sid>
         <repositoryHandle>doc_rep:####</repositoryHandle>
         <objectHandle>cr:######</objectHandle>
         <description>test_soap</description>
         <fileName>s.log</fileName>
      </ser:createAttachment>
   </soapenv:Body>
</soapenv:Envelope>

 

Environment

Release: Service Desk Manager 17.3 and up
Component:

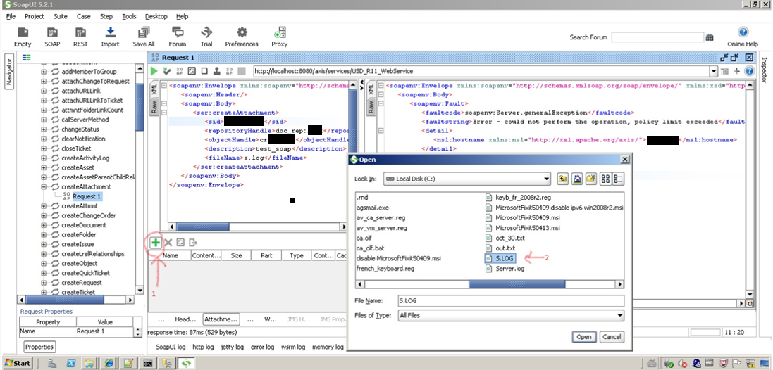
Cause

SoapUI need to cache file to be attached

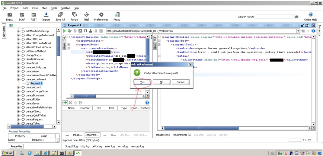
Resolution


Click on + sign to add the file to cache

The attachment was uploaded to request as "attmnt:400080"

Additional Information

Requirement specific to SoapUI, java app do not need to cache the file to upload.