How can I enable trap based, BGP Alarming in OneClick?
search cancel

How can I enable trap based, BGP Alarming in OneClick?

book

Article ID: 40891

calendar_today

Updated On:

Products

Spectrum Network Observability

Issue/Introduction

Article to describe the steps required to setup BGP Alarming in Spectrum OneClick that is trap based.

 

Environment

Release:
Component: SPCAEM

Resolution

 

1. Enable BGP Manager from the VNM model, the default is disabled, and when you click set it will allow you to enable.

 

 

2.For the links that you want to monitor using BGP Manager they must be enabled as “live links”.  To do this you can find the link that
    has BGP that you wish to monitor, right click on the link itself from the topology window and select Enable/Disable Live Links.



A checkbox will appear and you can select the links that you want to enable as Live Links.  This will allow polling to be enabled
  automatically on both sides of the link.


3.
Repeat step 2 until all of your BGP links are enabled as live links.

4.Last step is to manually assign severities to the Cisco BGP4 Mib as by default we create an event when we receive a BGP trap
    but we do not create an alarm. The alarm severity will be up to you if you want to raise a minor, major  or critical alarm when a
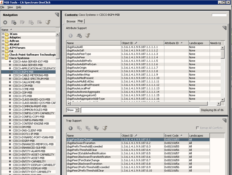
    BGP trap is received.  To do this right-click, utilities and select Mib Tools.

 

5. Once Mibtools has opened up on the left hand side find Cisco and expand it to see the Cisco-BGP4-Mib.  When you select it you
     can see on the right hand side you can select the Map tab under contents which will display attribute and trap support.  We are
     interested in the trap support.




6. Of the traps listed below, we can choose the one we are interested in.  For example, we can select
      cBGPPeer2FsmStateChange, right-click, and select Edit Traps.

 

7. This will launch another window for Event Configuration and you will see that the event that we have selected will have no severity,
       which means by default we will create an event when we see this trap but we will not create an alarm


8. 
For our example, we have decided that when we receive this trap we want to create a major alarm.  We click and select Major alarm from the list.



9.
For our example, we have decided that when we receive this trap we want to create a major alarm.  We click and select Major alarm from the list.



10. Once this is complete we can save your settings by clicking on the icon of a floppy disk. Click yes to the warning when asked.


11.
Repeat steps 6-10 until all of the traps that you are interested in have been assigned Alarm Severity.


12. Fr
om the OneClick Console page select Administration tab and Update Event and Alarm Files and click reload button.

 

 

13. From a OneClick console, find and select the VNM model, click on the Information tab, find and expand the SpectroSERVER Control
       subview and click on the Update Event Configuration button.

 

Once all of these steps have been completed SpectroSERVER will poll and alarm from BGP Manager when you have lost a BGP session
   and also when you receive a BGP trap from an affected device Spectrum will alarm.