Report with all processes and services monitored in the UIM Environment
search cancel

Report with all processes and services monitored in the UIM Environment

book

Article ID: 280041

calendar_today

Updated On:

Products

DX Unified Infrastructure Management (Nimsoft / UIM)

Issue/Introduction

Is there a way to pull a report of all Services and Processes monitored in the entire UIM environment? 

Is there a procedure to get a list of all active services and processes from all active agents? 

Environment

DX UIM 20..4.x / DX UIM 23.4

Cause

Guidance

Resolution

There is no out-of-the-box method to pull all probe configurations as configurations are stored locally. 

However, if you are monitoring a process or a service status via QOS this will show on the DB and this can be pulled with a query: 

 

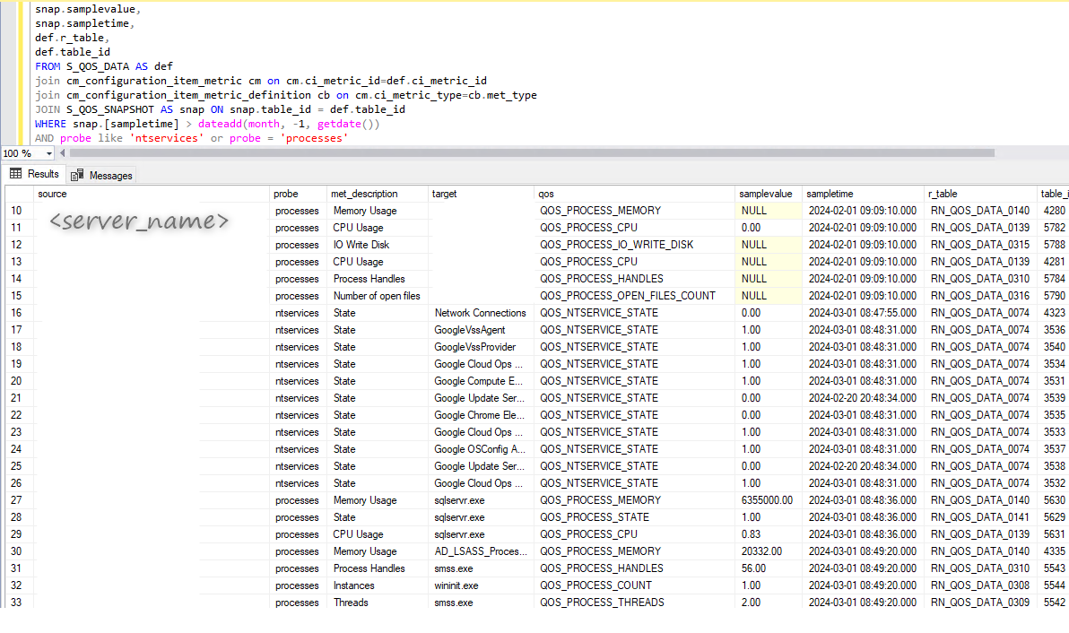
The below query will return all monitored ntservices and processes targets ordered by source (server name) 

This query also returns the last known sample value in the range of the last month: 

 

SELECT
def.source,
def.probe,
cb.met_description,
def.target,
def.qos,
snap.samplevalue,
snap.sampletime,
def.r_table,
def.table_id
FROM S_QOS_DATA AS def
join cm_configuration_item_metric cm on cm.ci_metric_id=def.ci_metric_id
join cm_configuration_item_metric_definition cb on cm.ci_metric_type=cb.met_type
JOIN S_QOS_SNAPSHOT AS snap ON snap.table_id = def.table_id
WHERE snap.[sampletime] > dateadd(month, -1, getdate())
AND probe like 'ntservices' or probe = 'processes'
order by source

 

Query options: 


-- the time specification in the query can be modified to adjust the period to investigate. If the query returns a result it will always be the latest sample gathered in that time frame. 
    Examples: "dateadd(hour, -1, getdate())" will get last hour
                      "dateadd(day, -1, getdate())" will get last day
                      "dateadd(week, -2, getdate())" will return last 2 weeks

 

Example output: