UIM action_manager queue is stuck
search cancel

UIM action_manager queue is stuck

book

Article ID: 270510

calendar_today

Updated On:

Products

DX Unified Infrastructure Management (Nimsoft / UIM)

Issue/Introduction

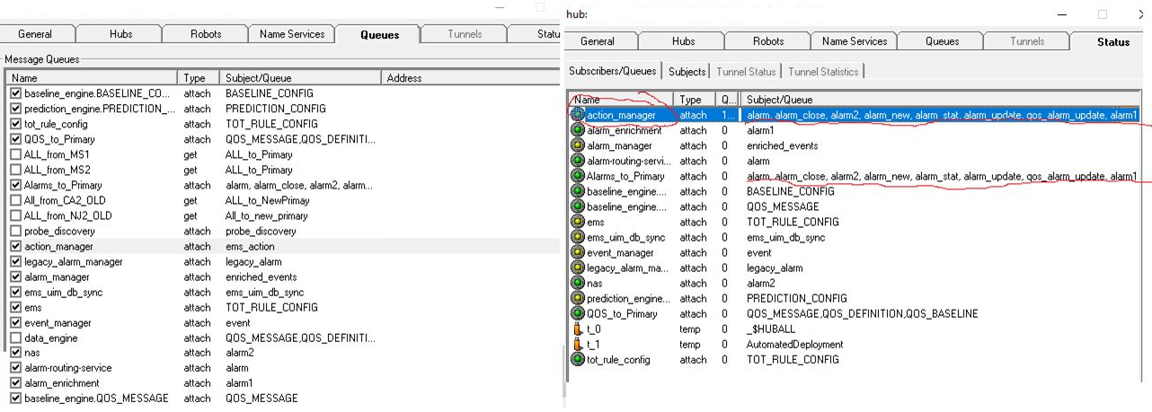
The action_manager queue on the secondary HA hub is filling up. It appears that queue's subjects already exist in Alarms_to_Primary queue and that queue is working fine. Are these duplicate queues? Would it be ok to remove the action_manager queue from the secondary?


Environment

  • Release: 20.4

Resolution

  • Let the ems probe recreate the queue.
  • Deactivate the ems probe
  • Delete the queue from the hub probe Queues Tab
  • Activate ems and the queue should be automatically recreated correctly