DX UIM - restore Operator Console groups
search cancel

DX UIM - restore Operator Console groups

book

Article ID: 224492

calendar_today

Updated On:

Products

DX Unified Infrastructure Management (Nimsoft / UIM) CA Unified Infrastructure Management On-Premise (Nimsoft / UIM) CA Unified Infrastructure Management SaaS (Nimsoft / UIM)

Issue/Introduction

We have accidentally deleted an important OC Group container and all child (Dynamic or Container Group) with many OC Metric View configured.

What are tables in the DB to restore from a backup to recover the configuration?

Environment

  • Release: 20.3 or hgher
  • Component: Operator Console (OC)

Cause

  • Accidentally deleted group from OC
  • When a group is deleted, the correspondent OC metric views that are linked to the deleted group id will also be deleted

Resolution

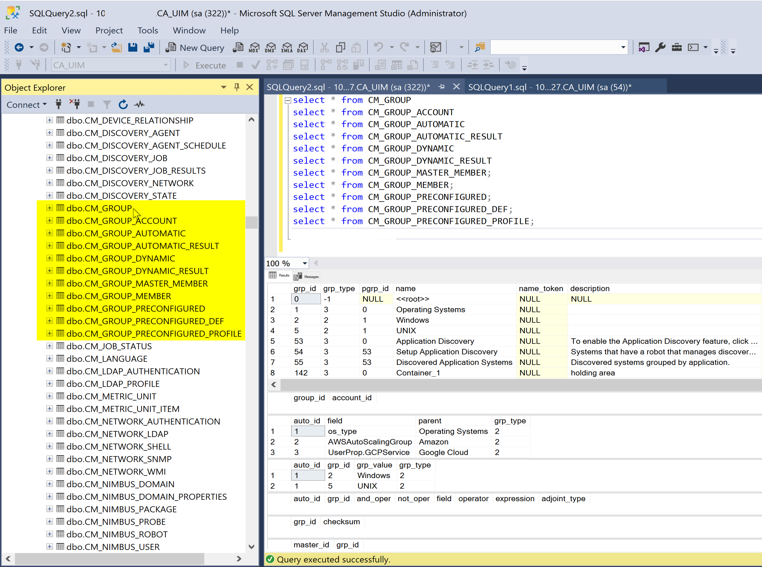
You abdor your DBA can quickly and easily check the CA_UIM backend database by opening MS SQL Server Studio or whatever DB management tool you have access to and check the tables, e.g., in this case, run a select * from CM_GROUP* and you can see the list of CM_GROUP* tables:

The groups information is stored in the following tables:  

CM_GROUP
CM_GROUP_ACCOUNT
CM_GROUP_AUTOMATIC
CM_GROUP_AUTOMATIC_RESULT
CM_GROUP_DYNAMIC
CM_GROUP_DYNAMIC_RESULT
CM_GROUP_MASTER_MEMBER;
CM_GROUP_MEMBER;
CM_GROUP_PRECONFIGURED;
CM_GROUP_PRECONFIGURED_DEF;
CM_GROUP_PRECONFIGURED_PROFILE;

If youre using MCS, there are also 2 tables related to group info here:

SSRV2DeviceGroup;
SSRV2DevicePackage;

Additional Information

Please make sure you have a recent backup of your tables before you restore over/on top of them.

The Metric Viewer views are stored in the table below:

OCMETRICNAMEDVIEW