Write LDAP properties missed LDAP Connector Names after Upgrade from 9.2 to 9.4
search cancel

Write LDAP properties missed LDAP Connector Names after Upgrade from 9.2 to 9.4

book

Article ID: 197573

calendar_today

Updated On:

Products

CA API Gateway

Issue/Introduction

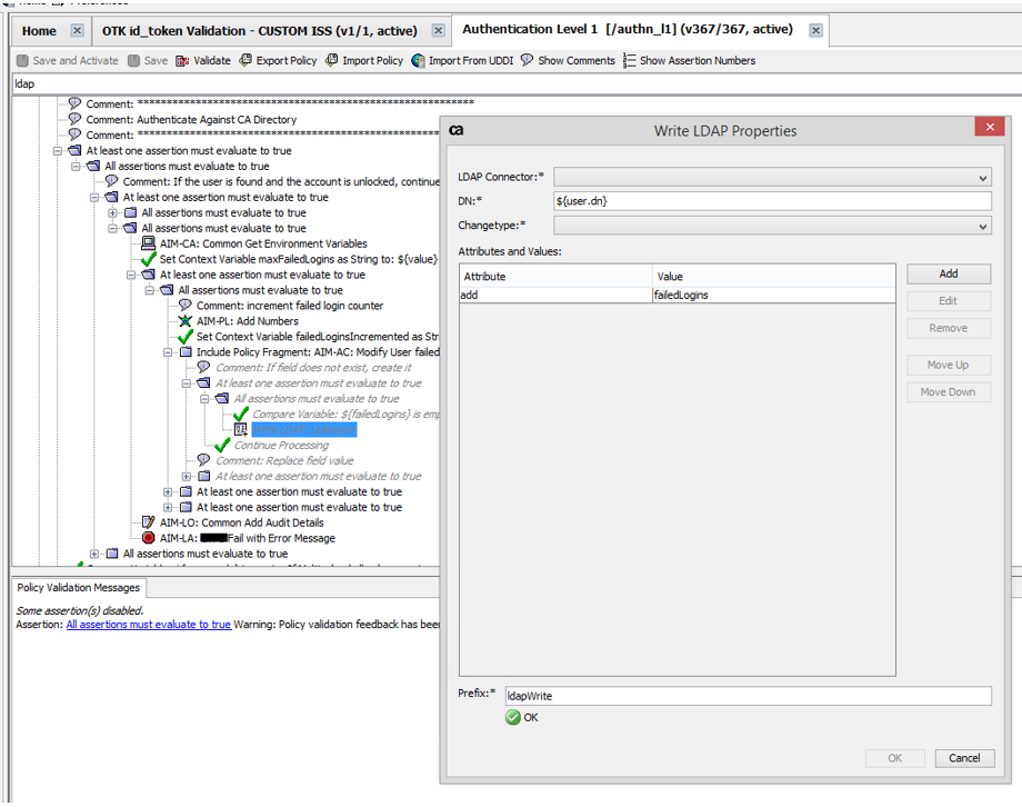
LDAP connector Names cannot be selected from "Write LDAP properties" after upgraded from 9.2 to 9.4 , info does not displayed on LDAP Connector:*  

(Edited)

Environment

Release : 9.4

Component : API GATEWAY

Cause

the custom assertions need to be upgraded manually after upgrade from 9.2 to 9.4 version.

Resolution

Custom LDAP assertion need to be updated manually from Policy Manager.

From "Identity Providers" tab , select the Idp name , ie: DASH, and right click to display properties

Noted : we cannot do a test because the test button is disabled (means something is missing on this configuration)

Checked the following .
- LDAP Host URL 
- Search Base * 
- Bind DN 

3. Noticed the . "Write Base:*" not filled with info, so added (Info Edited)

    example :   dc=example.com, dc=ca

   once done the test button was enabled , tested and the LDAP test was success

4. After enabled the "Write Base" , it was appearing the Identity Provider from the LDAP Connector list as expected.