Not receiving alerts for Memory utilization
search cancel

Not receiving alerts for Memory utilization

book

Article ID: 189250

calendar_today

Updated On:

Products

Spectrum

Issue/Introduction

we have discovered Fortinet Fortigate 3000 Security device "firewall" and we didn't received any alerts for memory utilization

SysObjectID = 1.3.6.1.4.1.12356.101.1.3000

Environment

Release : 10.2

Component : Spectrum Core / SpectroSERVER

Cause

NRM CPU and Memory attributes were blank

Resolution


Shutdown Spectroserver

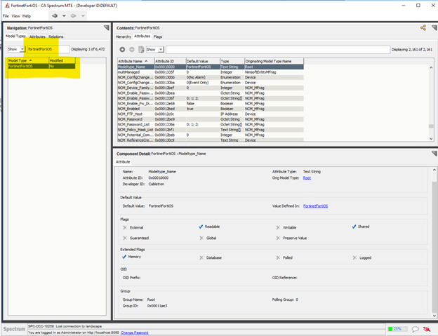
In Spectrum Control Panel

Click on Configure

Click on Model Type Editor



Enter FortinetFortiOS on the left side filter then select ModelType FortinetFortiOS




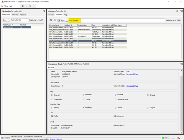
Under Contents Panel Filter, type nrm_memory


Select NRM_MemoryTotalAttr, If you observe the default value it is set to 0


click on edit icon, which is highlighted in below screenshot



Below window will open, Under Default value change it from 0 to 5b1008a and click on Ok



After update it will look like as below


Default value is updated with fgSysMemCapacity


Select NRM_MemoryUtilAttr, If you observe the default value it is set to 0

click on edit  icon, which is highlighted in below screenshot

Below window will open, Under Default value change it from 0 to 0x5b10089 and click on Ok

After update it will look like as below

Default value is updated with fgSysMemUsage




For CPU you need to modify NRM_CPUUtilAttr


Edit it and change the Default Value from 0 to 5b10088




Click on File and Exit



Click Ok



Click Yes



This will close the Model Type Editor

Close exisiting OneClick Consoles

Now start the Spectroserver

Restart Spectrum Tomcat

Now open the console

Delete the device and rediscover

Go to Attributes of the device and the values should reflect as below

You should be able to see the Memory and CPU values