Properly use the Get Current User component in Workflow Solution
search cancel

Properly use the Get Current User component in Workflow Solution

book

Article ID: 181601

calendar_today

Updated On:

Products

Workflow Solution Client Management Suite IT Management Suite

Issue/Introduction

How do I properly use the Get Current User component in Symantec Workflow Solution?

Environment

Workflow 8.x

Resolution

The purpose of this document is to explain how to setup a Workflow project that, when deployed, uses Windows security.  Using Windows security allows you to avoid having to create your own security mechanism but does require that the user trying to access your application has a Windows user account. 

Step 1: Create a simple Webforms application

Use a Workflow application to test that the configuration is working properly. Once you successfully configure this Workflow application to use Windows security, you can use the same steps for your other Workflow applications.

Step 2: Configure the Get Current User component and form component.


Step 3: Configure the web.config file to use Windows security.

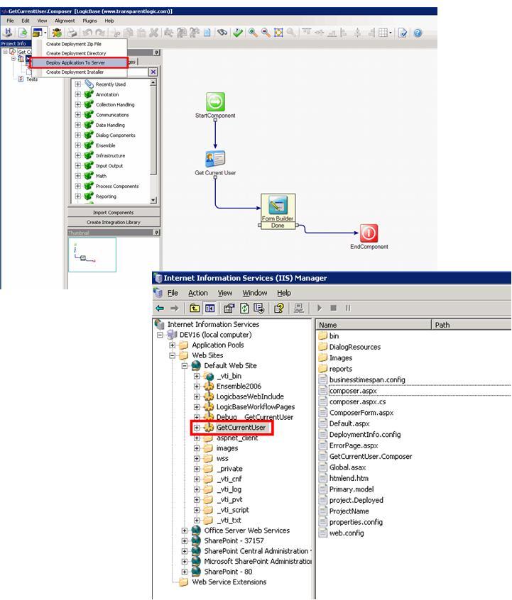
Step 4: Deploy the application to your Internet Information Server (IIS).

Step 5: Configure the virtual directory to use Windows security.


Step 6: Verify that the virtual directory ASP.NET authentication is set to Windows.

Step 7: Browse the composer.aspx file and make sure the username is returned.