Set security rights for the Deployment menu item options in the Symantec Management Console.
search cancel

Set security rights for the Deployment menu item options in the Symantec Management Console.

book

Article ID: 179623

calendar_today

Updated On:

Products

IT Management Suite Deployment Solution

Issue/Introduction

Is there a way to set Security Roles and permissions for Deployment Solution?

How do I create a Security Role that has access to the Actions>Deployment options in the SMP Console? How can I grant or remove access to see and use those options?

Environment

ITMS 8.x

Resolution

The default menu items displayed in the Deployment menu are:

  • a) Capture Personality
  • b) Distribute Personality
  • c) Apply System Configuration
  • d) Install Deployment Plug-in
  • e) Install Automation Folder

The following steps are provided as an example for allowing or removing rights to the Deployment menu items. Not all steps needed for setting up a Security Role with every single permission will be provided. 

1. Create/clone the Security Role that you will be using for this. 
   a) In the SMP Console, go to Settings>Security>Account Manager>Roles.
   b) If you are creating a new Security Role, click on "Add" icon.

   c) If you already have a Security Role that has some of the needed permissions and privileges just select the desired Security Role in the "Actions" icon, click>Clone.

2. Assign the needed rights to the Menu "Actions>Deployment"
   a) Open the Security Role Manager (under Settings>Security>Security Role Manager)
   b) Under 'Role:', select the desired Security Role
   c) Under 'View:', select 'Console Menu'
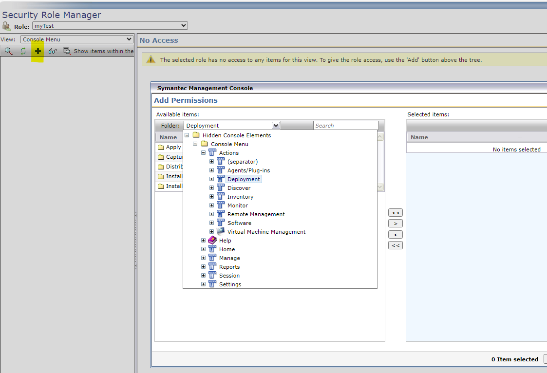
   d) Click the 'Add' button and select the Menus that you will like to allow to see. In this example we want to give rights to the 'Actions>Deployment' Console Menu and the tasks below it.

     NOTE:: Be sure that every item you want the user to see has an individual Check-box next to it - the fact that it is greyed out does not mean it will be visible.





3. Assign rights to the tasks for the "Actions>Deployment" menu item.
   a) Under 'View' in the Security Role Manager, select 'Settings'
   b) Click the 'Add' button and browse to 'Notification Server>Task Settings>Task Types>Deployment' and select the whole directory or just the desired tasks.

     NOTE:: Be sure that every item you want the user to see has been selected

   c) Once the tasks have been selected, be sure to assign the correct permissions to the "Deployment" folder (Including "read"):

4. Assign the Task Rights for the "Actions>Deployment" menu items.
   a) Under 'View' in the Security Role Manager, select 'Settings'
   b) Browse to 'Notification Server' and ensure that "Task Settings" is selected

   d) Ensure that the "Task Settings" folder has these permissions assigned (in addition to "read"):

5. Assign the OS Licensing for the "Actions>Deployment" menu items.
   a) Under 'View' in the Security Role Manager, select 'Settings'
   b) Click the Add' button and browse to 'Deployment' and ensure that the "OS Licenses" is added.



Once the above steps have been implemented, users in the security role will be able to access the Actions > Deployment Menu items.