Upgrade configuration failed, getting 'Unable to access Web Service NSConfigurationWebService.asmx. The remote server returned an error: (500) Internal Server Error'
search cancel

Upgrade configuration failed, getting 'Unable to access Web Service NSConfigurationWebService.asmx. The remote server returned an error: (500) Internal Server Error'

book

Article ID: 164647

calendar_today

Updated On:

Products

IT Management Suite

Issue/Introduction

Issue occurs while upgrading to a newer version of ITMS. When the upgrade starts the configuration process, SIM shows an error message:

While looking at the actual web service page mentioned in the error, while trying to see the "Request Filtering" Feature under IIS Manager>Default Website>Altiris>NS>Services, the following error appeared:

Error 1:

Configuration Failed.
Unable to access Web Service:
http://SMPserver01.domain.com/Altiris/NS/Services/NSConfigurationWebService.asmx

The remote server returned an error: (500) Internal Server Error.

Error 2:

Request Filtering
Filename: \\?\C:\Program Files\Altiris\Notification Server\RootWeb\web.config
Line number: 69
Error: Cannot add duplicate collection entry of type 'add' with unique key attribute 'verb' set to 'DELETE'

Environment

Upgrade from ITMS 7.5 to 8.0

Cause

Configuration issue. IIS hardening. HTTP verbs were added under ‘Default Web Site’ that was causing issues with our web.config.


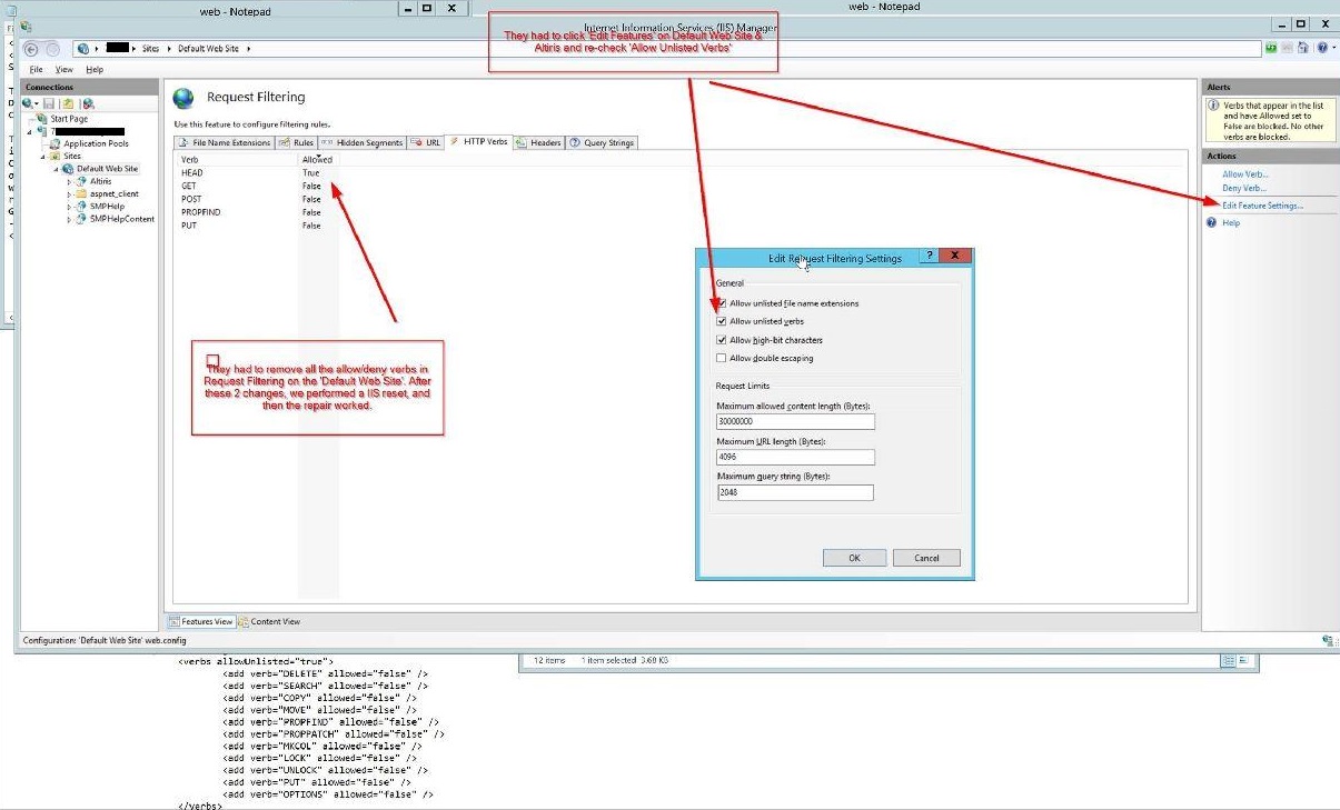
The 'HTTP Verbs' under 'Request Filtering' were only listed on the ‘Default Web Site’, and the ‘allow unlisted verbs’ checkbox was unchecked on both Altiris and ‘Default Web Site’. This is all a result of the Nessus security product performing remediation of what it perceives to be vulnerabilities.

Resolution

In this particular instance changes on the 'HTTP Verbs' were done under the 'Request Filtering' feature under the Default Web Site.

  1. Remove any 'HTTP Verbs' listed under the Default Web Site>Request Filtering.
  2. Run a repair via SIM for Solutions that appears as installed but misconfigured.