DEVTEST Certificate trust warning issue from WS to server
search cancel

DEVTEST Certificate trust warning issue from WS to server

book

Article ID: 136158

calendar_today

Updated On:

Products

CA Application Test Service Virtualization

Issue/Introduction

How to accept and continue when certificate warning message appears for HTTPS.  The WebService step tried to send a message to the Server  but the connection was closed after that.


[ 1] %% Invalidated: [Session-1, TLS_ECDHE_RSA_WITH_AES_256_CBC_SHA384]
[ 1] Thread-119, SEND TLSv1.2 ALERT: fatal, description = certificate_unknown
[ 1] Thread-119, WRITE: TLSv1.2 Alert, length = 2
[ 1] Thread-119, called closeSocket()
[ 1] Thread-119, handling exception: javax.net.ssl.SSLHandshakeException: sun.security.validator.ValidatorException: PKIX path building failed: sun.security.provider.certpath.SunCertPathBuilderException: unable to find valid certification path to requested target
[ 1] Thread-119, called close()
[ 1] Thread-119, called closeInternal(true)

Environment

All supported DevTest releases.

Cause

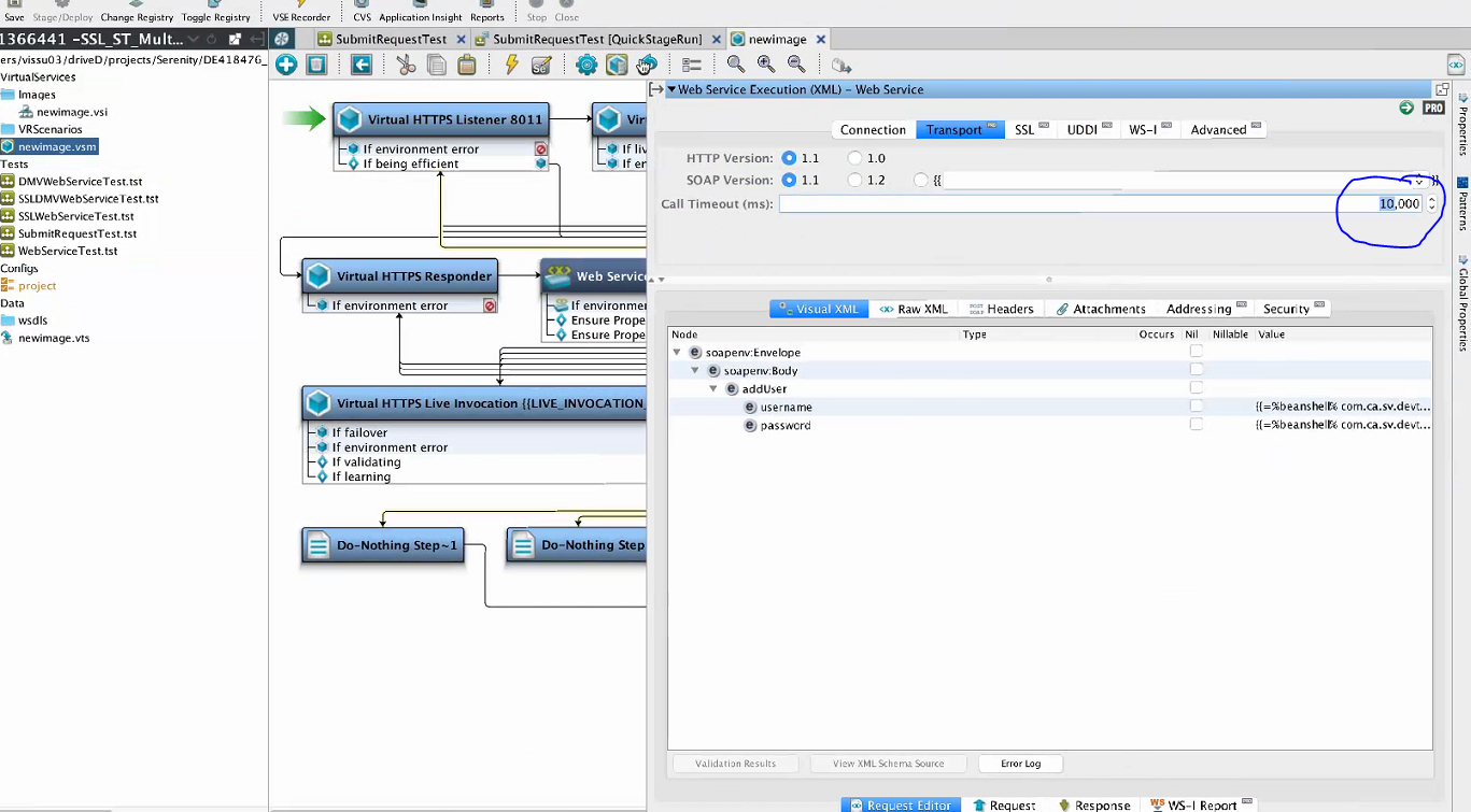
The call timeout in Web Service Execution step was set to 10ms.. which is by default about 30,000ms

Due to which after invocation we are getting below Exception: org.apache.http.conn.ConnectTimeoutException: Connect to http://wshost.com:8080 timed out

It is found that during troubleshooting stage, "Web Service Execution" step invocation these parameters are getting added to clientParams. http.socket.timeout="10" http.connection.timeout="10" And the timeout errors were thrown.

Resolution

Add this in local.properties file of Workstation machine https.protocols=TLSv1.2

Restart workstation.

Also, in the Web Service Execution step, change call timeout to 10,000ms



https://api-broadcom-ca.wolkenservicedesk.com/es/attachments/get_attachment_content?uniqueFileId=511317954825