DUAS: Specific Tasks in Time Overrun after DST
search cancel

DUAS: Specific Tasks in Time Overrun after DST

book

Article ID: 112191

calendar_today

Updated On:

Products

CA Automic Dollar Universe

Issue/Introduction

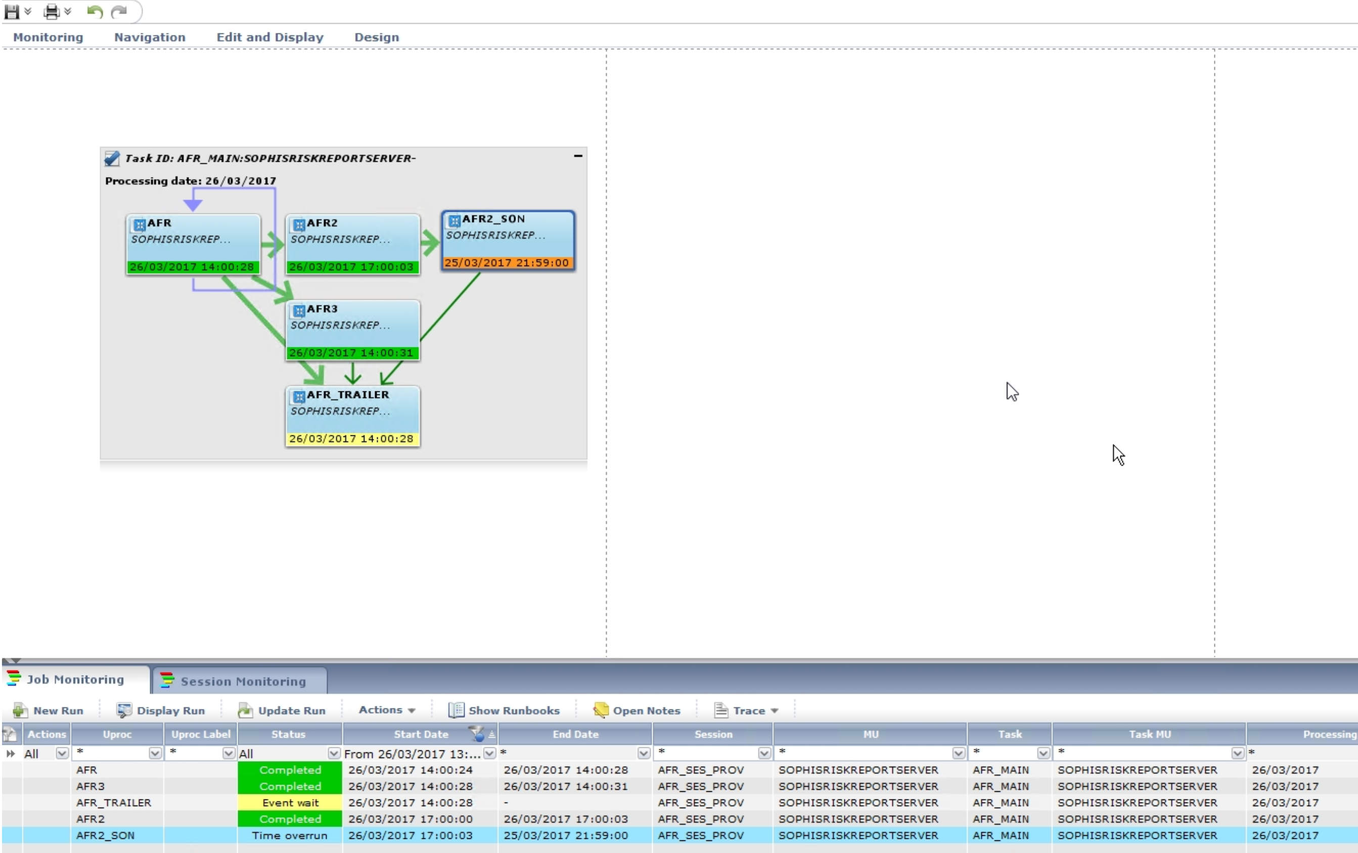
Some Specific Tasks go to "Time Overrun" once after the March DST.

Example, for the execution of the 25th March 2017 in Europe:
 
Main task scheduled at 10h for 23h59mins for uproc 1
specific provoked task on uproc 2 that changes the submission account and has a launch window at 13h during 59mins
specific provoked task on uproc 2_son that changes the submission account again and has a launch window at 22h during 23h59mins

The day 26th march, the uproc2_son will be on status time overrun, having an end date the 25/03/2017 at 21h59

This behavior is incorrect, job should  not finish in Time Overrun.

Screenshot from the Job Chain showing the affected execution:

 

Environment

Dollar Universe 6.x

Cause

DST changes not correctly handled for Specific Tasks with long Launch Windows that cover the DST period.

Resolution

The workaround consists on reducing the launch window of the uproc2_son specific task to a lower value that does not cover the time when the time changes.
For example, reducing from 23h59mins to 59mins and the behavior will be that the uproc 2_son will remain in launch wait until 22h.

The solution consists on upgrading the impacted node to Dollar Universe 6.10.01 which should be released the  5th June 2019.