How to filter the VSM incoming request?
search cancel

How to filter the VSM incoming request?

book

Article ID: 103167

calendar_today

Updated On:

Products

CA Application Test CA Continuous Application Insight (PathFinder) Service Virtualization

Issue/Introduction


Need to verify if the request coming to the VSM contains a specific value and then decide the next step.

How do I filter the VSM incoming request?

Environment

All supported DevTest releases.

Cause

N/A

Resolution

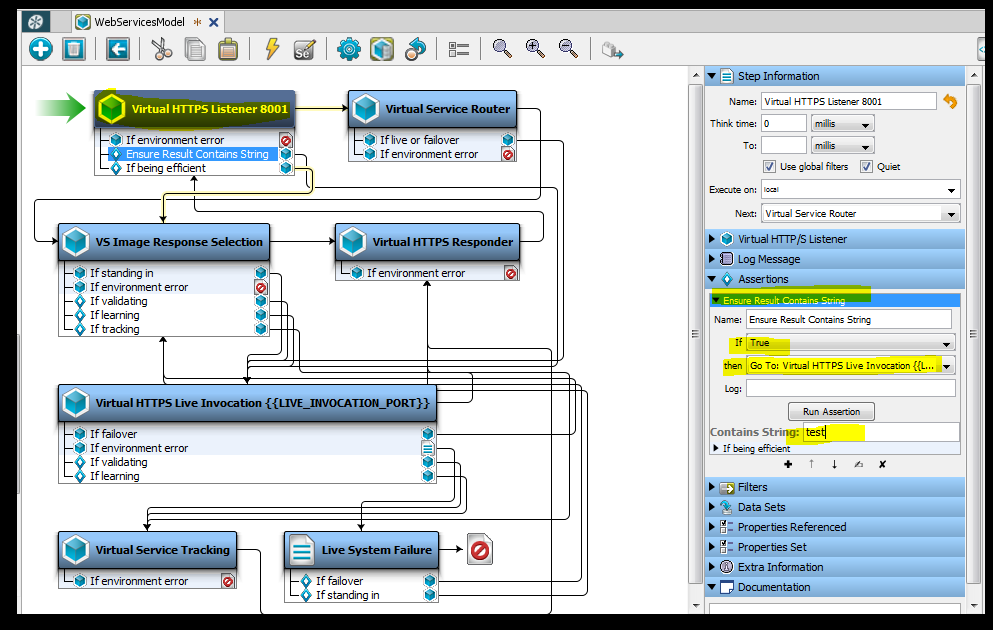
The property lisa.vse.request contains the request that is being sent to the VSM, and the response of the Listen step also contains the request information.

 

To verify if a specific value is available in the VSM incoming request, an assertion can be added to the Listen step, Ensure Result Contains String, and provide what is the string you are looking for.

Define what is your requirement, what the next step should be when the string is found (true) and when it is not found (false).

 

In the example below the assertion, Ensure Result Contains String, is looking for the string 'test' in the 'Virtual HTTPS Listener 8001' step response.

If the string is found (true), the next step will be the 'Virtual HTTPS Live Invocation' step.

If the string is not found (false), the VSM will go to the next assertion and continue the normal flow.


 

 

Additional Information

Refer to section "Assertions" in the documentation of the DevTest release you are running.

Attachments

1558700709639000103167_sktwi1f5rjvs16k83.png get_app